sql server encryption   French
German
Chinese Simp
Japanese
Spanish
Korean
Italian
encryption logo DbDefence - Truly transparent database encryption for MSSQL Server 2012, 2008 and 2005. DbDefence encrypts SQL Server database and hides schema from unauthorized access. From zero to 5 lines of code in your application!

Click here to download Free Version !


 

Testimonial:

We purchased XP_CRYPT and SQL Shield last year and are very pleased with stability and performance of your software. During this year we didn't have any problems with it. We are using those components in highly transactional environment available 24/7/365. Thanks for providing great software!

Marcello Savorani
Visual Computing s.r.l.
Italy

 

database encryption

Subscribe to our newsletter:

SQL Shield 5 for SQL Server 2008 R2 released!

Activecrypt Software is proud to announce the release of SQL Shield for SQL Server 2008 R2.

download setup for X86 and X64 Platforms

Why do I need extra encryption?

New: How to transfer and updates objects securely

SQL Shield Overview for a Project Manager

Download Older "Why use XP_CRYPT and SQL Shield ?" A Project Manager's Perespective (PDF)

International versions available: Japanese, Spanish, German, French, Hindi, Traditional and Simplified Chinese

SQL professionals agree that the default trigger, view and procedure encryption that comes with MS SQL Server is ineffective and easily broken. In fact, Google generates over 3700 links for a search phrase “SQL decryptor”, offering dozens of software solutions that can bypass MSSQL native encryption. Yet, for many companies that use MSSQL for processing sensitive and confidential data, compromising the integrity of encrypted procedures or triggers is not an option. Here you can find such decryptors. We defeat them all!

We offer Database Encryption tools:

SQL Shield is a program for protecting your SQL scripts from being viewed by anybody. And it does protect it from decryption. See example

DbDefence is a program for transparent dadatase encryption in SQL Server.

XP_CRYPT is a program for column-level data encryption in SQL Server.

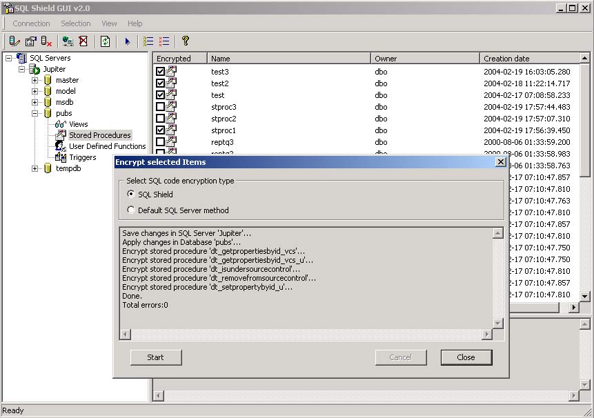
SQL Shield Encryption Manager

The new version has a GUI which allows quickly encrypt a single procedure or a whole database at once.

SQL Shield is a built-in tool for MS SQL Server and SQL Express that offers extra encryption for triggers, views and procedures; none of the currently available SQL decryptors are capable of cracking SQL Shield encryption. Most importantly, all encrypted procedures remain executable! Moreover, installing SQL Shield does not affect any settings and does not replace default encryption options entirely. The users always have an option to choose which encryption settings to apply.

How is encryption useful for me?

If you are:

Software developer

  • you can protect the logic of your application from being viewed and copied.

Administrator

  • you can create reliable authentication mechanisms.
  • safely use passwords for another resources in stored procedures, views and triggers.

Involved into sales

  • you can increase your sales by applying licensing management for your software located at the server.

Home | Example | Download | Purchase | About us | Feedback

(c) 2004-2012 Activecrypt Software LLC